섬네일
섬네일 만들기
섬네일은 영상의 미리보기 이미지이다. 시청자들의 호기심과 흥미를 유발하여 영상을 클릭하게 만드는 중요한 이미지이다. 섬네일은 가장 인상적인 부분을 캡처해서 파워포인트, 포토샵 등의 툴로 만들면 되는데 크기는 1280X720px(33.9x19.05cm)을 추천한다.
유튜브의 추천알고리즘 속에서 내 영상을 봐야 하는 이유를 만들어주는 것이 섬네일을 역할이라고 할 수 있습니다.
섬네일은 무료 프로그램으로도 충분하다!
윈도에서 기본적으로 제공하는 그림판이나 웹상에서 사용 가능한 픽슬러, MS사의 파워포인트 등을 활용해 섬네일을 제작하는 것이 훨씬 효율적일 수 있습니다. 여기서는 파워포인트로 섬네일을 제작하는 법을 알아보겠습니다.
동영상 캡처하는 법
윈도에서 기본으로 탑재되어 있는 ‘캡처 도구’를 사용해도 되고 인터넷 검색으로 찾은 캡처 프로그램을 다운로드하여 써도 됩니다. 윈도 PC에서는 곰플레이어로 원본 영상을 열어서 캡처할 부분을 찾은 후, Ctrl+E를 누르면 현재 화면 저장이 됩니다.
곰플레이어 다운로드 방법
https://www.gomlab.com/gomplayer-media-player/



섬네일 제작시 권장사항
- 해상도 1280x720px
- 이미지 확장자 형식:jpg, gif, bmp, png 등
- 2MB 제한(초과시 업로드 불가)
- 가로세로 비율 16:9 권장
파워포인트로 섬네일 만들기
1) 섬네일로 만들 화면 캡처하기
키보드의 PrtSc SysRq 키로 캡처함.
2) 제목과 부제목 DELETE키를 눌러 지우기


3) 캡처한 후 파워포인트에 붙여넣기

4) 슬라이드 크기 조절하기(보통은 안건드려도 됨)
디자인 -> 슬라이드 크기 -> 와이드스크린(16:9)

5) 도형 그리고 편집하기



도형 서식을 이용하여 네모박스 색깔을 보라색으로 변경하고 마우스 오른쪽 버튼의 텍스트 편집을 이용하여 텍스트를 입력함.


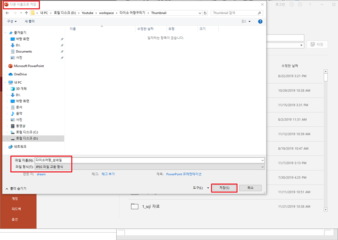
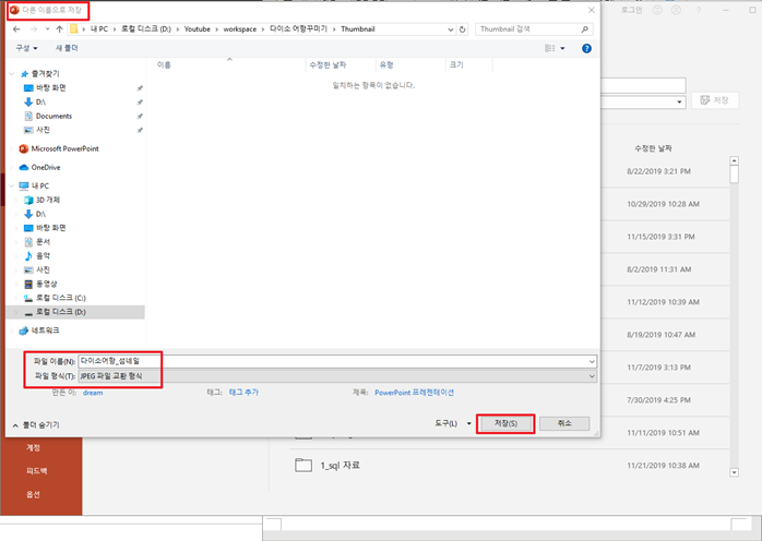
완성된 섬네일을 다른 이름으로 저장하고 파일 이름은 보통 동영상이름_섬네일로 하고 파일 형식은 JPEG로 저장합니다.

PPT를 한장만 만들어서 현재 슬라이드만 해도 된다.

잘 만들어졌는지 확인한다.
섬네일 효과, 다음에도 똑같이 사용하고 싶다면?
원본파일을 PPT 형식으로 저장하면 된다.
여기까지 섬네일을 만들어 봤고 아래에서는 채널을 만들도록하겠습니다.
채널 만들기
1) 구글 계정생성 2) 유튜브 채널 만들기 3) 유튜브 브랜드 계정 만들기 4) 유튜브 계정 확인받기
유튜브 브랜드 계정을 만드는 이유?
개인 계정과 분리하기 위해서이다. 구글 아이디를 그대로 채널명으로 사용하면, 구글 이메일을 활용하여 사적으로 메일을 주고받을 때 유튜브 업무 메일과 섞이는 등 개인 활동에 지장이 생길 수 있다.
유튜브를 위한 브랜드 계정은 사생활 침해 없이 유튜브만을 위해서 사용할 수 있다는 장점이 있습니다.
유튜브를 위해서는 크롬을 추천합니다.
대부분의 한국인들은 아직 인터넷익스플로러를 사용하는 사람이 많다. 크롬을 다운받자.
1) 구글 계정 만들기(생략)
2) 유튜브에 로그인하기(생략)
우측 상단에 있는 <로그인>을 눌러서 로그인하면 된다.
3) 유튜브 채널 개설하기
아이콘 클릭 -> 설정 -> 새 채널 만들기


4) 브랜드 계정 만들기

채널명을 바꾸고 싶어요
아이콘 -> 설정 Google 프로필에서 수정을 선택 새창이 뜨면서 채널 아이콘과 함께 내 채널명이 보이는데, 원하는 채널명으로 변경한 후 확인을 누르면 채널명이 변경된다. 단, 채널명 변경은 90일 동안 3번만 할 수 있으니 신중하게 변경하세요.
유튜브 계정 확인받기
유튜브를 운영할 때 필요한 추가 기능(섬네일, 장편 업로드, 실시간 스트리밍 등)은 계정을 확인받지 않으면 활성화되지 않아 사용할 수 없으므로 꼭 필요한 단계입니다.
크리에이터 스튜디오 사용하기
크리에이터 스튜디오란 채널 구성, 동영상 관리, 팬과의 소통 등 유튜브 채널을 관리하는 관리자 모드를 가리킵니다.

유튜브 계정 확인받기
https://www.youtube.com/verify





인증됨 확인
유튜브 관리자 추가하기
아이콘 -> 설정 -> 관리자 추가 또는 삭제 클릭 -> 권한 관리 -> 새 사용자 초대 아이콘 클릭 -> 새 사용자 초대 -> 이름 또는 이메일 주소 추가 -> 관리자 선택 -> 초대 -> 확인
| [관련게시물] 유튜브 시작전 막막할 때 보기(벤치마킹, 영상기획서, 계획표, 업로드 등: https://seul96.tistory.com/274 유튜브 가성비 장비 추천 : https://seul96.tistory.com/102 유튜브 컴퓨터 화면 촬영 및 편집 프로그램 추천 +동영상 폴더 관리와 편집 방법: https://seul96.tistory.com/270 유튜브 편집 프로그램 추천 및 사용 방법! : https://seul96.tistory.com/269 유튜브 썸네일, 채널 만드는 방법 : https://seul96.tistory.com/156 유튜브 아이콘 생성 하는 방법 : https://seul96.tistory.com/159 유튜브 대박나게 동영상 업로드 하는 방법 : https://seul96.tistory.com/272 |
'💼 N잡 & 부업' 카테고리의 다른 글
| 행복주택 재계약 신청 (2) | 2020.01.13 |
|---|---|
| 유튜브 아이콘 생성 방법 (0) | 2019.12.02 |
| 역세권 청년 주택 (2) | 2019.09.19 |
| [독학] 운전면허 필기시험 준비 (0) | 2019.08.18 |
| 내일배움카드록 학원 등록하기! (0) | 2019.08.06 |
댓글